The SAREF suite of ontologies
SAREF is a suite of individually versionned ontologies that contains a core ontology, a set of reference ontology patterns that provide guidelines on how to use and extend SAREF, and different extensions for vertical domains.

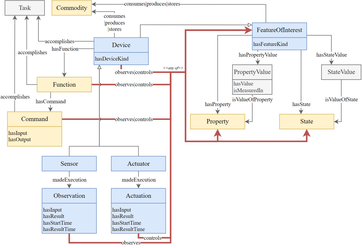
SAREF Core
SAREF Core specifies recurring core concepts in the smart applications domain, and the main relationships between these concepts. The figure below provides an overview of SAREF Core.

SAREF Extensions
Different extensions were developed for distinct vertical domains. Each domain can have one or more extensions, depending on the complexity of the domain and the different needs:
- SAREF4ENER: SAREF extension for the Energy domain
- SAREF4ENVI: SAREF extension for the Environment Domain
- SAREF4BLDG: SAREF extension for the Building domain
- SAREF4CITY: SAREF extension for the Smart Cities domain
- SAREF4INMA: SAREF extension for the Industry and Manufacturing domains
- SAREF4AGRI: SAREF extension for the Smart Agriculture and Food Chain domains
- SAREF4AUTO: SAREF extension for the Automotive domain
- SAREF4EHAW: SAREF extension for the eHealth/Ageinwell domain
- SAREF4WEAR: SAREF extension for the Wearables domain
- SAREF4WATR: SAREF extension for the Water domain
- SAREF4LIFT: SAREF extension for the Smart Lifts domain
- SAREF4GRID: SAREF extension for the Smart Grid domain
SAREF Reference ontology patterns
Reference ontology patterns provide guidelines on how to use and extend SAREF, to describe any kind of applications-related data/information/systems in different verticals. Their aim is to help ensuring a homogeneous structure of the overall SAREF ontology, to speed up the development of extensions, and to improve semantic interoperability.
SAREF4SYST consists both of a core ontology, and guidelines to create ontologies following the SAREF4SYST ontology patterns. The core ontology is a lightweight OWL-DL ontology that defines 3 classes and 9 object properties.
Developement of SAREF
History of SAREF
The SAREF initiative started in 2014/2015 with a study requested by the European Commission, and continues in the ETSI Technical Committee Smart Machine-to-Machine communications (SmartM2M).
SAREF Development Framework and Workflow
While the SAREF ontologies are available and documented on this public portal, their development is led by ETSI members on the ETSI Labs in conformance with ETSI TS 103 673.
Non-ETSI members should soon be able to create an account to provide comments and suggestions via issues, or contribute to individual SAREF ontologies.
SAREF Design Principles
SAREF is developed based on the following fundamental principles:
- Reuse and alignment of concepts and relationships that are defined in existing assets
- Modularity to allow separation and recombination of different parts depending on specific needs
- Extensibility to allow further growth of the ontology
- Maintainability to facilitate the process of identifying and correcting defects, accommodate new requirements, and cope with changes
- Generic versus specific entity distinction. SAREF is designed for application developers, and also for online catalogue and taxonomy editors.
Publications
(to cite versions after V3.1.1) García‐Castro, R., Lefrançois, M., Poveda‐Villalón, M., & Daniele, L. (2023). The ETSI SAREF ontology for smart applications: a long path of development and evolution. Energy Smart Appliances: Applications, Methodologies, and Challenges, 183-215. (.bib)
(to cite V1.1.1) Daniele, L., den Hartog, F., & Roes, J. (2015). Created in close interaction with the industry: the smart appliances reference (SAREF) ontology. In Formal Ontologies Meet Industry: 7th International Workshop, FOMI 2015, Berlin, Germany, August 5, 2015, Proceedings 7 (pp. 100-112). Springer International Publishing. (.bib)